首页
服务解决方案
人事管理
人员派遣
员工福利
健康管理
专业劳动法律支持
外籍员工人事服务
业务流程外包服务
财税服务
人才招聘
管理咨询
员工发展
人事管理
员工服务
员工服务
招聘速递
员工生活
HR加油站
中智HR沙龙
政策法规
资讯中心
集团新闻
公司新闻
媒体报道
国资动态
要闻速递
中智视野
党团速递
关于我们
我们的公司
我们的文化
资质与荣誉
我们的客户
人才招聘
联系我们
ENGLISH
|
日本語
|
RSS订阅
全 文
全 文
服务流程
政策法规
新闻资讯
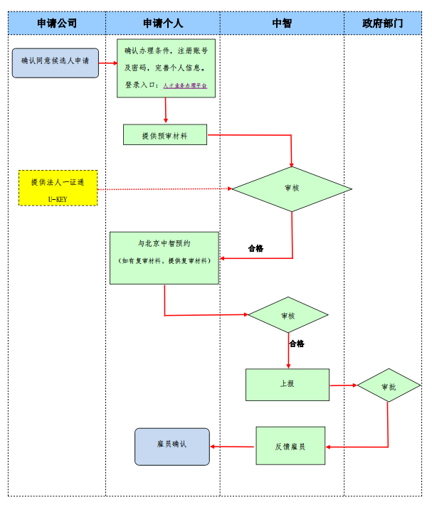
个人申请《北京市工作居住证》流程
人才业务办理平台:
登录入口